WEEK12 18/11
UV & Texturing
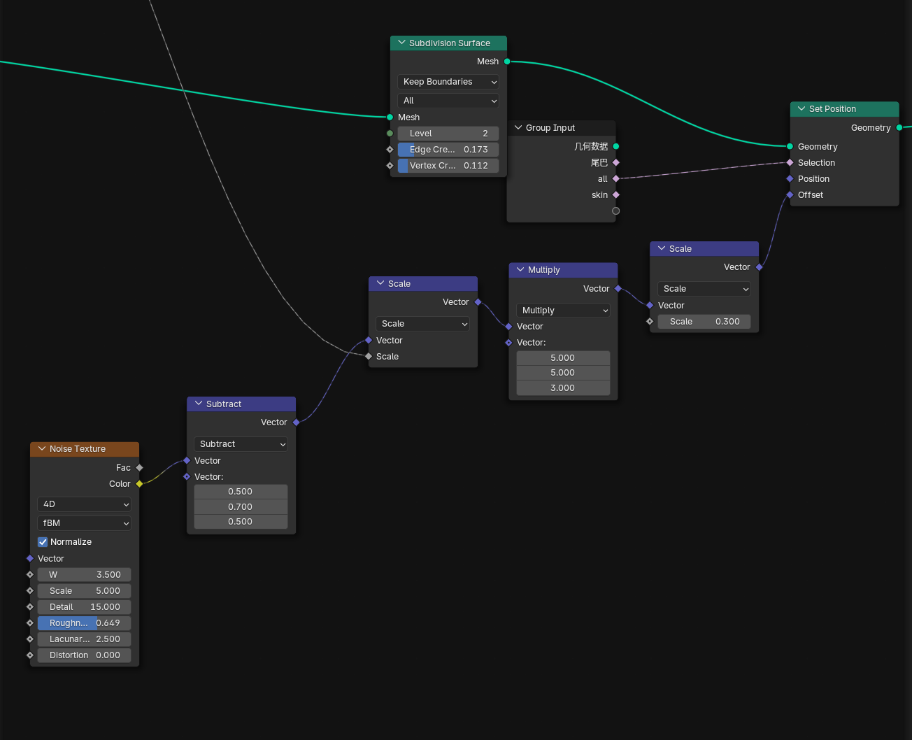
I modified the details from 00:27 to 01:10. Used new nodes, experimenting with a transition from 3D to 2D visuals.
UV & Texturing
I modified the details from 00:27 to 01:10. Used new nodes, experimenting with a transition from 3D to 2D visuals.