week7

14/10

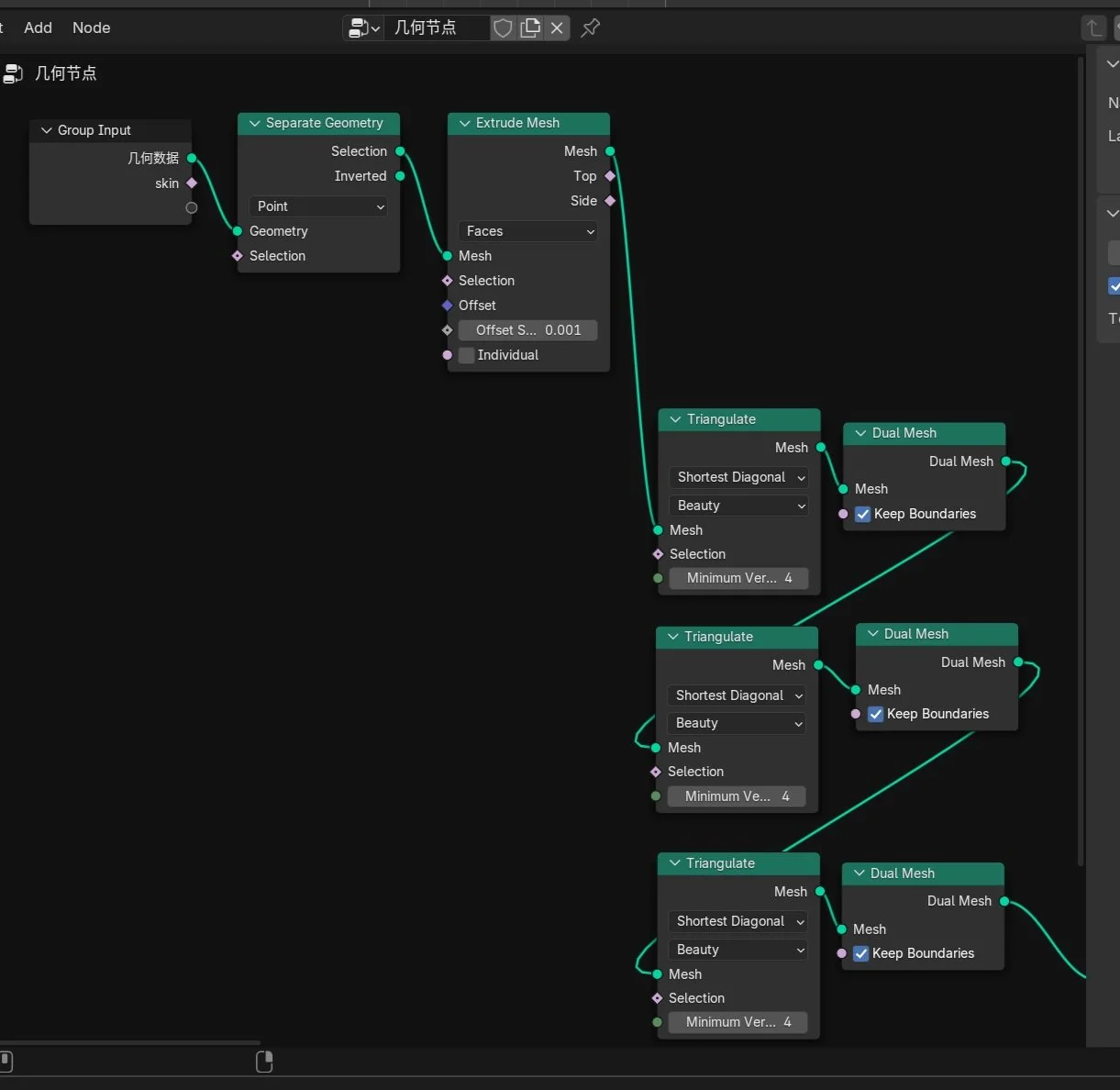
geometry node

The reason I’m using only nodes is that it‘s hard to get a nice look with traditional methods for my character. Then with nodes, I can adjust the goldfish’s color and materials anytime, which works well for the film. A lot of the cool effects actually came up during playing and error, and I can tweak them whenever I need.

texture node

The UV map looks messy because I haven’t fully figured out how the color ramp node works. I know it’s a gradient, but it’s not just a simple left-to-right or top-to-bottom thing. If I set them normally, I get obvious color lines on body. So, to get the goldfish’s color spots what I want.

Character:sculpting refinement; material, texture, and color adjustment using nodes; character rigging; animation testing.

Grid

render

rigging

I’m meet a small issue since I haven’t quite figured out Blender’s renderer yet. After using geometry nodes, I can’t get them to work with the rig at the same time. I think the solution is to find the rig node in the node setup. I also noticed that the color node wasn’t working right before, but I’ve already sorted that out. Rigging is fine.