WEEK9

Modified the shape and creation method of the goldfish tail and adjusted some materials.

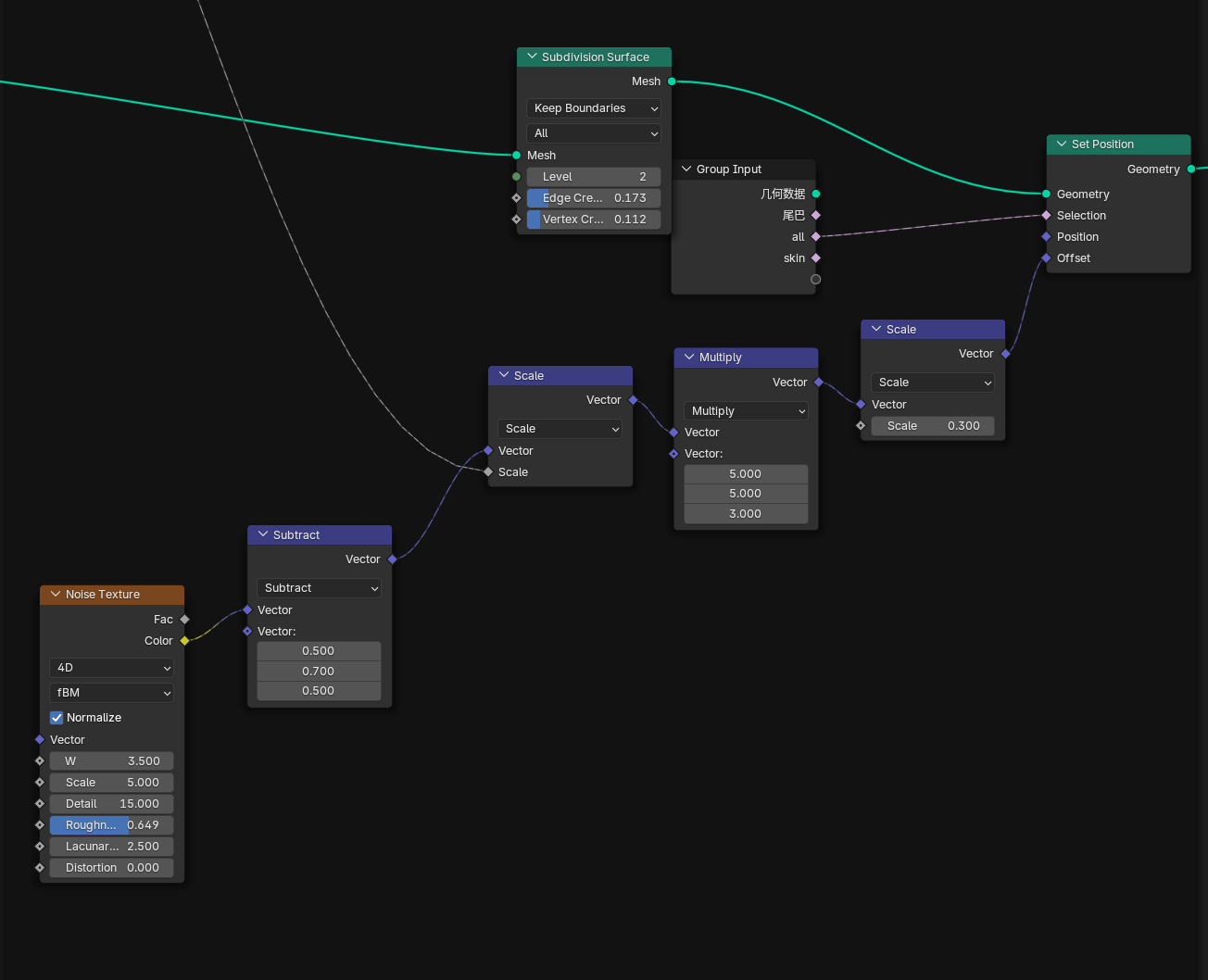
geometry node map

Add:tail and tail’s fold

Starting next week, begin working on 1-2 shots and run tests for the shot effects.

I did layered rendering and then composited it in After Effects.

About Title and Opening design:

Still keep the goldfish rotating on the screen, but make the beginning feel like an introduction to that electronic world, giving it a game start vibe. Integrate the title into the visuals.

One Grid

Question:Making the materials for electronic products color and texture consistent(?)

Who am I AM I